Daten-Veröffentlichung mit open enventory teilen

Share a data publication using open enventory

Mit open enventory lassen sich in wenigen Mausklicks Daten bei Sciflection veröffentlichen. Data from open enventory can be published at Sciflection with just a few clicks.
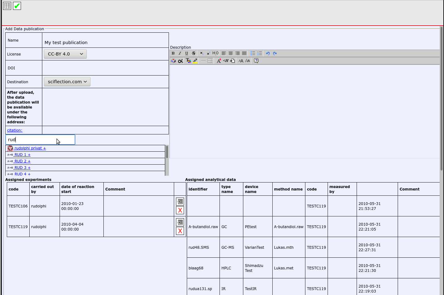
Öffnen Sie zuerst die Daten, die Sie veröffentlichen möchten. Dies können ein oder mehrere Projekte, Experimente oder analytische Datensätze sein. Klicken Sie auf "Eintrag teilen". Der Knopf "Neu" erzeugt eine neue Daten-Veröffentlichung und fügt den Datensatz ein. Alternativ können Sie den Datensatz auch zu einer existierenden Daten-Veröffentlichung hinzufügen. First, navigate to the data you want to publish. This can be a project, experiment, or analytical dataset, and click "Share this". The button "New" will create a new publication with the data as content. You can also add the data to an existing publication, if one exists.
Bereiten Sie die Daten-Veröffentlichung vor, indem Sie das Formular ausfüllen und alle Daten hinzufügen. Prepare the data publication by filling the form and adding more datasets.
Wenn die Ergebnisse bereits in einer Fachzeitschrift veröffentlicht wurden, kann der Artikel an dieser Stelle verlinkt werden. PDF-Dateien von Artikeln werden aus rechtlichen Gründen nicht bei Sciflection hochgeladen. If you have already published the results in a journal article, you can add information about that article here. PDF files of articles will not be uploaded to Sciflection due to legal restrictions.
Wenn die Daten-Veröffentlichung vollständig ist, können Sie den Knopf "Veröffentlichen" nutzen, um die Daten bei Sciflection hochzuladen. Dieser Vorgang erfordert erhöhte Rechte – möglicherweise müssen Sie Ihren Vorgesetzten oder Administrator kontaktieren. After your data publication is complete, use the button “Publish this” to upload it to Sciflection. This action requires elevated permissions – you might need to ask your PI or administrator.
Sie können den Inhalt der Veröffentlichung anschließend durch Drücken von "Daten-Veröffentlichung revidieren" ändern. Sobald Sie mit den lokalen Änderungen zufrieren sind, kann die revidierte Veröffentlichung mit dem Knopf "Daten-Veröffentlichung erneut hochladen" auf Sciflection aktualisiert werden. After you have confirmed that you want to publish the selected data under the respective license, the upload will begin shortly.